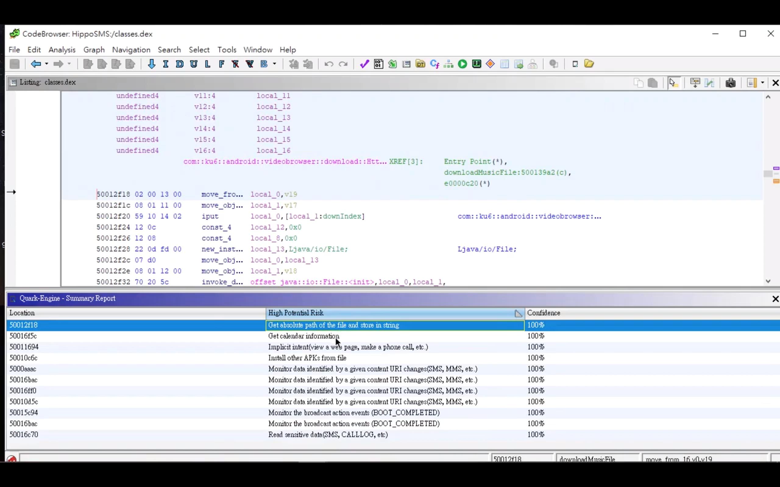
GhidraQuark bridges Quark Engine into Ghidra.
Fire a Quark analysis or inspect program behaviors with Quark report. Work with Quark and Ghidra all at once!
- Download the built extension from GitHub
- Visit the Releases page, normally use the latest release
- Download the built extension zip file
ghidra_9.2.2_PUBLIC_20210204_QuarkEngineHelper
- If you don't already have Ghdira, download and install Ghidra from https://ghidra-sre.org/
- Install the extension into Ghidra
- Start Ghidra
- Open
File->Install Extensions... - Press the
+icon found in the top right of theInstall Extensionswindow - Navigate to the file location where you downloaded the extension zip file above and select it
- Press
OK - You may want to restart Ghidra for the changes to take effect
- Enjoy it!
-
Install Gradle
-
Execute the following commands
$ gradle -PGHIDRA_INSTALL_DIR=<path_to_ghidra> -
Zip file will be created in the
distfolder
- https://ghidra.re/online-courses/
- https://ghidra.re/ghidra_docs/api/
- https://github.com/edmcman/ghidra-scala-loader
Don't forget to take a glance at our Quark-Engine GitHub page :)

